USER LOGIN:
 User:
 Pass:

VIDEOS
Popular:



Guest | Registration   
SCRIPTS PHP TIPS ICONS ONLINE RADIOS MUSIC TRAINERS TORRENTS FREEWARE NEW

Windows System Tools File Management A-Z | # A B C D E F G H I J K L M N O P Q R S T U V W X Y Z  
WinMerge 2.16.52.2 Portable


Our rating

User rating
(0)
Popularity
Windows (All Versions)

November 29, 2025 463 views, 91 DLs, 0
1 2 3 4 5
WinMerge 2.16.52.2 Portable ...





Developer, WinMerge Development Team
Publiser Software Listings
Licence Freeware
Language: Multiple languages
Requires: Windows (All Versions)

 Filesize: 14.3 mb:

   DOWNLOAD



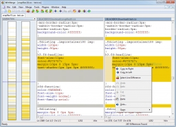
Compare and merge text files

WinMerge is a visual text comparison application, that allows you to see the highlighted differences between 2 text based files. It is in particular useful for comparing source codes, and offers optional support for Visual SourceSafe syntax highlighting, customizable highlight colors and more.

WinMerge allows you to go through all found differences and then merge each instance by either replacing them on the right or the left side.

Release date:


November 29, 2025

System requirements:


Windows (All Versions)

Changelog:


No change log ...

Verified:


No Virus

No Spyware

No Bundle

No Adware

----------------------------------------------------------------------------------------------
LINKS: WinMerge Development Team
----------------------------------------------------------------------------------------------

Similar files: DL:
WinMerge 2.16.52.2 Portable (program)
91
WinMerge 2.16.52 Portable (program)
65

Comments 0

There are no comments ......


Note:

Guests comments are allowed ...

  POST YOUR COMMENT


 
Last added

Site Author 2007 - 2026 ©, All rights reserved | For your question klik here

EU-SEARCH | EU-SEARCH Images | FILESI (english) | NEWS | RADIOCAST